Лесбийский поцелуй сделал The Sims известной — но изначально игра была гомофобной
История про роковую невнимательность менеджеров EA.
Сейчас любой знакомый с The Sims геймер знает, что в игре есть однополые отношения, а поддержка ЛГБТ сообщества давно стала неотъемлемой частью имиджа серии. Однако разработка первой части была совсем не радужной — в игре была гомофобия, а EA и вовсе искала предлоги для закрытия проекта. По иронии, именно непредвиденный гомосексуальный контакт превратил The Sims в исторически значимую (и успешную) игру.
Об этой истории стало известно из старых дизайн-документов, выложенных в открытый доступ программистом The Sims Доном Хопкинсом. Cyber.sports.ru выбрал самые интересные подробности.
От The Sims ожидали полного провала
Геймдизайнер Уилл Райт из Maxis начал разработку The Sims еще в 1991 году после того как потерял собственный дом из-за пожара. Работа затянулась на долгие годы, с каждым днем создатели были все сильнее убеждены в том, что EA мечтает найти повод отменить проект. Одной из причин было само название: The Sims происходила от SimCity, крайне успешного градостроительного симулятора Maxis — издателю не хотелось пятнать бренд провальным проектом.

Первая SimCity
Тем более дикой казалась идея добавить в The Sims однополые отношения, сделав игру еще более рискованной. Еще один работавший над ней программист Патрик Дж. Барретт III рассказывает: «Ни одна игра ранее не допускала однополых отношений — по крайней мере, настолько явных — и некоторые посчитали, что мы идеально, не были идеальными кандидатами для первого шага, ведь EA и без того недолюбливала эту игру».
Игра была гомофобной
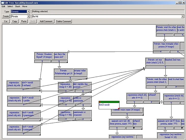
В документах Хопкинса написано, что первая версия системы отношений предусматривала взаимодействия только между гетеросексуальными симами. В случае, если игрок пытается флиртовать с симом того же пола, этот сим ответит пощечиной инициатору. Дон пишет: «Код проверяет, является ли пол романтически взаимодействующих симов одинаковым, и если да, то это приводит к довольно жестокой и, очевидно, гомофобной реакции. Нам определенно за это достанется».

Древо кода романтических отношений в ранней версии The Sims
Хопкинс предложил свое решение, в котором у симов будет два значения влечения: одно отвечает за противоположный пол, а другое — за свой. Таким образом в игре могли бы появиться бисексуальные и асексуальные симы. «Получилась бы куда более интересная и реалистичная игра, отчасти зависящая от случайных факторов. Любому, кого это оскорбляет, следует повзрослеть — надеюсь, наша игра им в этом поможет. Любой, кто боится, что это оскорбит чувства других людей (но, конечно, не его самого) — очевидно, латентный гомофоб, который не осознает этого, проецируя свою гомофобию на других людей».
Все решилось по чистой случайности
В октябре 1998 года тупиковый конфликт среди разработчиков разрешился волей случая. Только что устроившийся на работу программистом Барретт занимался разработкой социальных взаимодействий между симами — и руководствовался устаревшим дизайн-документом. Не зная о бушующих спорах за и против однополых отношений, разработчик просто добавил в код строки, обеспечивающие гомосексуальные связи.
Барретт не использовал систему Хопкинса с двумя значениями, но позволил симам создавать пары при достижении нужного количества очков отношений вне зависимости от их пола. Его код остался в игре — Уилл Райт изначально поддерживал эту идею, а остальная команда больше беспокоилась о том, что игра в принципе может не добраться до релиза, если не поднажать. Таким образом разработчики забыли об этом споре и самой системе однополых отношений и ушли с головой в работу.
В 1999 году на выставке E3 компания EA представила The Sims, запустив демо-версию игру. Прямо на глазах журналистов две героини на экране начали целоваться. Благодаря этому судьбоносному моменту The Sims стала одной из главных игр мероприятия того года.
После произошедшего команда решила доработать систему: сексуальная ориентация сима стала определяться на основании его действий. Таким образом поддержка однополых отношений стала работать невидимо и идеально плавно. Барретт рассказал журналистам New Yorker: «Редко когда что-то работает именно так, как оно задумывалось. Многие мои симуляции в игре разваливались. Зато эта работала безупречно. Как только команда увидела систему в действии, все решили оставить однополые связи в игре и больше не возвращались к этой теме».
***
С тех пор The Sims и EA прошли долгий путь — компания в корне поменяла свое отношение к ЛГБТ-сообществу.

Оригинальная обложка The Sims 4 (слева) и обновленный вариант
Недавний апдейт для The Sims 4 убрал разделение общественных туалетов в игре по полам, а позже игра пережила настоящий ребрендинг. На ее обложке впервые в истории серии появилась однополая пара: розоволосая Дела Острув и Миа Хейс в синей шапке-бини имеют полноценную предысторию, по которой они состоят в отношениях друг с другом.
Стримерша швыряла кота и поила его водкой. В ответ он чуть не нагадил на нее
Лидеры Третьего рейха превратились в анимешных школьниц. Даже Адольф Гитлер!


































Лезбийский поцелуй не делал эту игру знаменитой.
Эту игру знаменитой сделал её геймплей.